RemotePCの展開™ MSIおよびMSTファイルでのグループポリシー(GP)の使用
RemotePC MSIパッケージを使用して、ホストサーバーのグループポリシーを設定することにより、Windows Server環境からネットワーク上の複数のコンピューターにアプリケーションをリモートインストールします。
これを実現するには、グループポリシーオブジェクトを作成し、RemotePC MSIパッケージとMSTファイルを共有ネットワークフォルダに移動し、ドメイン全体のすべてのコンピュータにGPOを公開します。詳しくは、以下の手順をお読みください。
- アクティブディレクトリ環境でグループポリシーオブジェクト(GPO)を作成する手順
- ドメインコンピュータにRemotePCアプリケーションを割り当ててインストールする手順
- ドメインコンピュータにRemotePCアプリケーションを展開する手順
- RemotePCを静かに展開する
アクティブディレクトリ環境でグループポリシーオブジェクト(GPO)を作成する手順
- スタート」メニューから「管理ツール」を開き、「グループポリシー管理」を開く。
- グループポリシー管理」コンソールで、グループポリシーを作成する「フォレスト」フォルダに移動します。
- ドメイン」をダブルクリックし、「グループポリシーオブジェクト」に移動します。
- グループポリシーオブジェクト」を右クリックし、ドロップダウンメニューから「新規作成」を選択する。
- GPOグループに名前を割り当て、「OK」をクリックする。
ドメインコンピュータにRemotePCアプリケーションを割り当ててインストールする手順
- 新しいグループポリシーを右クリックし、ドロップダウンメニューから「編集」を選択します。グループポリシー管理エディター」が起動します。
- コンピュータの設定」>「ポリシー」>「ソフトウェアの設定」>「ソフトウェアのインストール」を開きます。
- ソフトウェアのインストール」を右クリックし、「新規作成」>「パッケージ」と進みます。
- RemotePC MSIインストーラパッケージのある共有ネットワークフォルダを探します。
- パッケージを選択し、「開く」をクリックしてソフトウェアインストールコンテナに追加します。
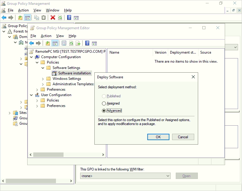
- RemotePC MSIファイルを選択した後、表示されるポップアップで「詳細設定」オプションを選択し、「OK」をクリックします。
- Advanced Deployment Options」タブで「Ignore language when deploying this package」を選択します。OK」をクリックします。
- RemotePC Setup Properties」セクションの「Modifications」タブに移動し、先ほど作成したMSTファイルを追加します。 ここをクリック をクリックして、OrcaツールでMSTファイルを作成する方法をご覧ください。
- MSIパッケージを右クリックし、「Properties」を選択します。プロパティ」ウィンドウが表示されます。
- Deployment' タブに移動します。Deployment type'で'Assigned'を選択し、'Deployment options'で'User Configuration'のタイプに'Install this application at logon'を選択し、'OK'をクリックします。
- ドメインを右クリックし、'Link an Existing GPO'を選択する。Select GPO'画面が表示される。
- 新しく作成したグループポリシーを選択し、「OK」をクリックします。
ドメインコンピュータにRemotePCアプリケーションを展開する手順
- コマンドプロンプトを開く。
- 以下のコマンドを実行する:
gpupdate /force - Enter」をクリックする。
注:
- コンピュータを再起動する(これは必須のステップです)。
- システム再起動後、RemotePCが展開されます。
RemotePCアプリケーションは、次回のサインイン時にドメインユーザーに割り当てられ、次回の再起動時にドメインコンピュータに割り当てられる。
また、RemotePCアプリケーションは、コマンドラインパラメータを使用して、いくつかの簡単な手順で接続されているすべてのコンピュータに展開することができます。
msiexec.exe」コマンドラインパラメータを使用してRemotePCをインストールする手順
コマンドプロンプトで以下のコマンドを実行し、RemotePCをインストールします。
RemotePCをインストールするには
- 管理者モードでコマンドプロンプトを起動する。
- パスがC:♪WINDOWSsystem32
- コマンドを実行する:
msiexec.exe /i <RemotePC.msi path> /qn ID=<Configuration ID> GROUPNAME=<group name> PERSONALKEY=<personal key> HIDETRAY=<0 or 1> CONNECT_PERMISSION=<0 or 1 or 2 or 3> REMOVE_WALLPAPER=<0 or 1> DISABLE_AERO_THEME=<0 or 1> DISABLE_FONT=<0 or 1> DISABLE_SLEEP_MODE=<0 or 1> HARDWARE_ACCELERATION=<0 or 1> CONNECT_TO_ACTIVE_SESSION=<0 or 1> SHOW_WHO_IS_ACCESSING=<0 or 1>COMPUTERNAME=<Computer Name>
例えば、こうだ:

MSIを使用してRemotePCホストをアンインストールする
MSIを使用してRemotePCホストをアンインストールします、
- 管理者モードでコマンドプロンプトを起動する。
- パスがC:¥WINDOWS¥system32> です。
- Uninstall RemotePC host using the command:
msiexec.exe /i <RemotePC.msi path> /qn UNINSTALL=yes
For Example:
msiexec.exe /i "C:\Users\Test\Desktop\MSI\UN\RemotePC.msi" /qn UNINSTALL=yes
コマンドラインパラメータを使用してRemotePCをサイレントに展開する
インストール時に、リモートコンピュータのオプションパラメータを事前に定義することができます。
パラメータ | 説明 |
---|---|
身分証明書 | これは必須のパラメータで、RemotePCアカウントの[パッケージの展開] > [MSIによるグループ展開] > [設定ID]で確認できます。 |
パーソナルキー | リモートコンピュータの「パーソナルキー」を設定する。 |
グループ名 | コンピュータが割り当てられるグループ名 * |
コンピュータ名 | ホストに割り当てられたマシン名 |
アンインストール | MSIコマンドUNINSTALL=yesを使用して、RemotePCホストをアンインストールします。 注意:これは単独のパラメータとして使用します。 |
ヒデトレー | |
1 | このオプションを有効にすると、ユーザーはリモートコンピュータのトレイオプションにアクセスできなくなります。 |
0 | トレイの非表示を解除し、ユーザーがトレイオプションにアクセスできるようにする |
コネクトパーミッション | |
0 | 接続要求パーミッションが無効 |
1 | リクエストが期限切れになると、ログイン画面で自動的に接続を拒否する。 |
2 | リクエストの有効期限が切れた後、ログイン画面で自動的に接続を許可する。 |
3 | リクエストの有効期限が切れた後に接続を許可する |
削除_壁紙 | |
1 | このオプションを有効にすると、リモートセッション中に壁紙が削除されます。 |
0 | リモートセッション中に壁紙が表示される |
disable_aero_theme | |
1 | リモートセッション中にエアロテーマを無効にする |
0 | リモートセッション中もAeroテーマがアクティブのまま |
DISABLE_FONT | |
1 | リモートセッション中、フォントスムージングが無効になる |
0 | フォント・スムージングが有効 |
disable_sleep_mode | |
1 | ホスト設定時にスリープモードを無効にする |
0 | このオプションを無効にすると、リモートコンピュータは一定時間後にスリープモードに移行します。 |
ハードウェアアクセラレーション | |
1 | リモートセッション中にハードウェアアクセラレーションを使用する |
0 | ハードウェアアクセラレーションが無効 |
connect_to_active_session | |
1 | このオプションを有効にすると、ユーザーはアクティブなセッションに接続できるようになります。 |
0 | アクティブなセッションへの接続が無効 |
ショー_誰がアクセスしているか | |
1 | リモートセッション中に誰がアクセスしているかの通知を表示する |
0 | リモートセッション中のアクセス者の通知を隠す |
*注:
- COMPUTERNAMEは1文字から50文字の間で指定してください。
- グループ名が存在しない場合は、提出された名前で新しいグループが作成され、コンピュータがそのグループに割り当てられます。
- コンピュータがすでに他のグループに存在する場合は、ユーザーが指定した新しいグループに移動されます。