Despliegue RemotePC™ Uso de la directiva de grupo (GP) con archivos MSI y MST
Utilizando el paquete RemotePC MSI, instale remotamente la aplicación en varios ordenadores de una red desde el entorno Windows Server configurando la directiva de grupo en el servidor anfitrión.
Para conseguirlo, crea un objeto de directiva de grupo, mueve el paquete MSI de RemotePC y el archivo MST a una carpeta de red compartida y publica el GPO en todos los ordenadores del dominio. Lee los pasos detallados a continuación para saber más.
- Pasos para crear un objeto de directiva de grupo (GPO) en el entorno de Active Directory
- Pasos para asignar e instalar la aplicación RemotePC en ordenadores de dominio
- Pasos para desplegar la aplicación RemotePC en ordenadores de dominio
- Despliegue silencioso de RemotePC
Pasos para crear un objeto de directiva de grupo (GPO) en el entorno de Active Directory
- En el menú "Inicio", vaya a "Herramientas administrativas" y abra "Administración de directivas de grupo".
- En la consola "Administración de directivas de grupo", vaya a la carpeta "Bosque" para crear la directiva de grupo.
- Haga doble clic en "Dominios" y vaya a "Objeto de directiva de grupo".
- Haga clic con el botón derecho del ratón en "Objeto de directiva de grupo" y seleccione "Nuevo" en el menú desplegable.
- Asigne un nombre al grupo GPO y haga clic en "Aceptar".
Pasos para asignar e instalar la aplicación RemotePC en ordenadores de dominio
- Haga clic con el botón derecho del ratón en la nueva directiva de grupo y seleccione "Editar" en el menú desplegable. Se abrirá el "Editor de administración de directivas de grupo".
- Vaya a "Configuración del equipo" > "Directivas" > "Configuración de software" > "Instalación de software".
- Haga clic con el botón derecho del ratón en "Instalación de software" y vaya a "Nuevo" > "Paquete".
- Localice la carpeta de red compartida con el paquete de instalación RemotePC MSI.
- Seleccione el paquete y haga clic en "Abrir" para añadirlo al contenedor de instalación del software.
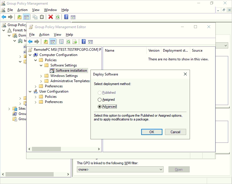
- Tras seleccionar el archivo MSI de RemotePC, elige la opción "Avanzado" en la ventana emergente que aparece y haz clic en "Aceptar".
- Vaya a la pestaña "Opciones avanzadas de despliegue" y seleccione "Ignorar idioma al desplegar este paquete". Haga clic en "Aceptar".
- Ve a la pestaña "Modificaciones" de la sección "Propiedades de configuración de RemotePC" para añadir el archivo MST que acabas de crear. Pulse aquí para saber cómo crear un archivo MST mediante la herramienta Orca.
- Haga clic con el botón derecho en el paquete MSI y seleccione 'Propiedades'. Aparecerá la ventana 'Propiedades'.
- Vaya a la pestaña "Despliegue". En "Tipo de despliegue", seleccione "Asignado" y, en "Opciones de despliegue", seleccione "Instalar esta aplicación al iniciar sesión" para el tipo "Configuración de usuario" y haga clic en "Aceptar".
- Haga clic con el botón derecho del ratón en el dominio y seleccione "Vincular un GPO existente". Aparecerá la pantalla "Seleccionar GPO".
- Seleccione la directiva de grupo recién creada y haga clic en "Aceptar".
Pasos para desplegar la aplicación RemotePC en ordenadores de dominio
- Abra el símbolo del sistema.
- Ejecute el siguiente comando:
gpupdate /force - Haz clic en "Entrar".
Nota:
- Reinicie el ordenador (este paso es obligatorio).
- Después de reiniciar el sistema, RemotePC se desplegará.
La aplicación RemotePC se asignará a los usuarios del dominio en el siguiente inicio de sesión y a los ordenadores del dominio en el siguiente reinicio.
También puede desplegar la aplicación RemotePC en todos los ordenadores conectados utilizando un parámetro de línea de comandos en unos sencillos pasos.
Pasos para instalar RemotePC utilizando los parámetros de la línea de comandos "msiexec.exe
Ejecute los siguientes comandos en el símbolo del sistema para instalar el RemotePC.
Para instalar RemotePC
- Inicie el símbolo del sistema en modo administrador.
- Asegúrese de que la ruta es C:\WINDOWS\system32
- Ejecuta el comando:
msiexec.exe /i <RemotePC.msi path> /qn ID=<Configuration ID> GROUPNAME=<group name> PERSONALKEY=<personal key> HIDETRAY=<0 or 1> CONNECT_PERMISSION=<0 or 1 or 2 or 3> REMOVE_WALLPAPER=<0 or 1> DISABLE_AERO_THEME=<0 or 1> DISABLE_FONT=<0 or 1> DISABLE_SLEEP_MODE=<0 or 1> HARDWARE_ACCELERATION=<0 or 1> CONNECT_TO_ACTIVE_SESSION=<0 or 1> SHOW_WHO_IS_ACCESSING=<0 or 1>COMPUTERNAME=<Computer Name>
Por ejemplo:

Desinstalar RemotePC host usando MSI
Para desinstalar RemotePC host utilizando MSI,
- Inicie el símbolo del sistema en modo administrador.
- Asegúrese de que la ruta es C:³³WINDOWS³system32>
- Uninstall RemotePC host using the command:
msiexec.exe /i <RemotePC.msi path> /qn UNINSTALL=yes
For Example:
msiexec.exe /i "C:\Users\Test\Desktop\MSI\UN\RemotePC.msi" /qn UNINSTALL=yes
Despliegue silencioso de RemotePC mediante parámetros de línea de comandos
Puede predefinir parámetros opcionales para el ordenador remoto durante la instalación.
Parámetros | Descripción |
---|---|
ID | Se trata de un parámetro obligatorio que puede encontrar en Despliegue de paquetes > Despliegue en grupo a través de MSI > ID de configuración en su cuenta RemotePC. |
PERSONALKEY | Establecer una "clave personal" para el ordenador remoto |
GROUPNAME | Nombre del grupo en el que se asignará el ordenador * |
NOMBRE DE ORDENADOR | Nombre de la máquina asignada al host |
DESINSTALAR | Desinstalar el host RemotePC utilizando el comando MSI UNINSTALL=yes Nota: Utilice esto como un parámetro independiente |
HIDETRAY | |
1 | Al activar esta opción, los usuarios no podrán acceder a las opciones de bandeja de sus ordenadores remotos. |
0 | Desocultar la bandeja y permitir a los usuarios acceder a las opciones de la bandeja |
PERMISO_DE_CONEXIÓN | |
0 | El permiso de solicitud de conexión está desactivado |
1 | Rechazar automáticamente la conexión en la pantalla de inicio de sesión después de que caduque la solicitud |
2 | Permitir automáticamente la conexión en la pantalla de inicio de sesión después de que expire la solicitud |
3 | Permitir la conexión después de que expire la solicitud |
QUITAR_PAPEL_PARED | |
1 | Activando esta opción se eliminará el fondo de pantalla durante la sesión remota |
0 | El fondo de pantalla se muestra durante la sesión remota |
DISABLE_AERO_THEME | |
1 | Desactivar el tema aero durante la sesión remota |
0 | El tema Aero permanece activo durante la sesión remota |
DISABLE_FONT | |
1 | El suavizado de fuentes está desactivado durante la sesión remota |
0 | El suavizado de fuentes está activado |
DISABLE_SLEEP_MODE | |
1 | Desactivar el modo de suspensión cuando el host está configurado |
0 | Si esta opción está desactivada, el ordenador remoto pasará al modo de suspensión después de un tiempo determinado. |
ACELERACIÓN_DEL_HARDWARE | |
1 | Utilizar la aceleración por hardware durante la sesión remota |
0 | La aceleración por hardware está desactivada |
CONECTAR_A_SESIÓN_ACTIVA | |
1 | Si se activa esta opción, los usuarios podrán conectarse a una sesión activa. |
0 | La conexión a una sesión activa está desactivada |
MOSTRAR_QUIEN_ESTÁ_ACCEDIENDO | |
1 | Mostrar notificación de quién está accediendo durante una sesión remota |
0 | Ocultar la notificación de quién está accediendo durante una sesión remota |
*Nota:
- COMPUTERNAME debe tener entre 1 y 50 caracteres.
- En caso de que el nombre del grupo no exista, se creará un nuevo grupo con el nombre enviado y el ordenador será asignado a él.
- Si el ordenador ya existe en cualquier otro grupo, se moverá al nuevo grupo especificado por el usuario.